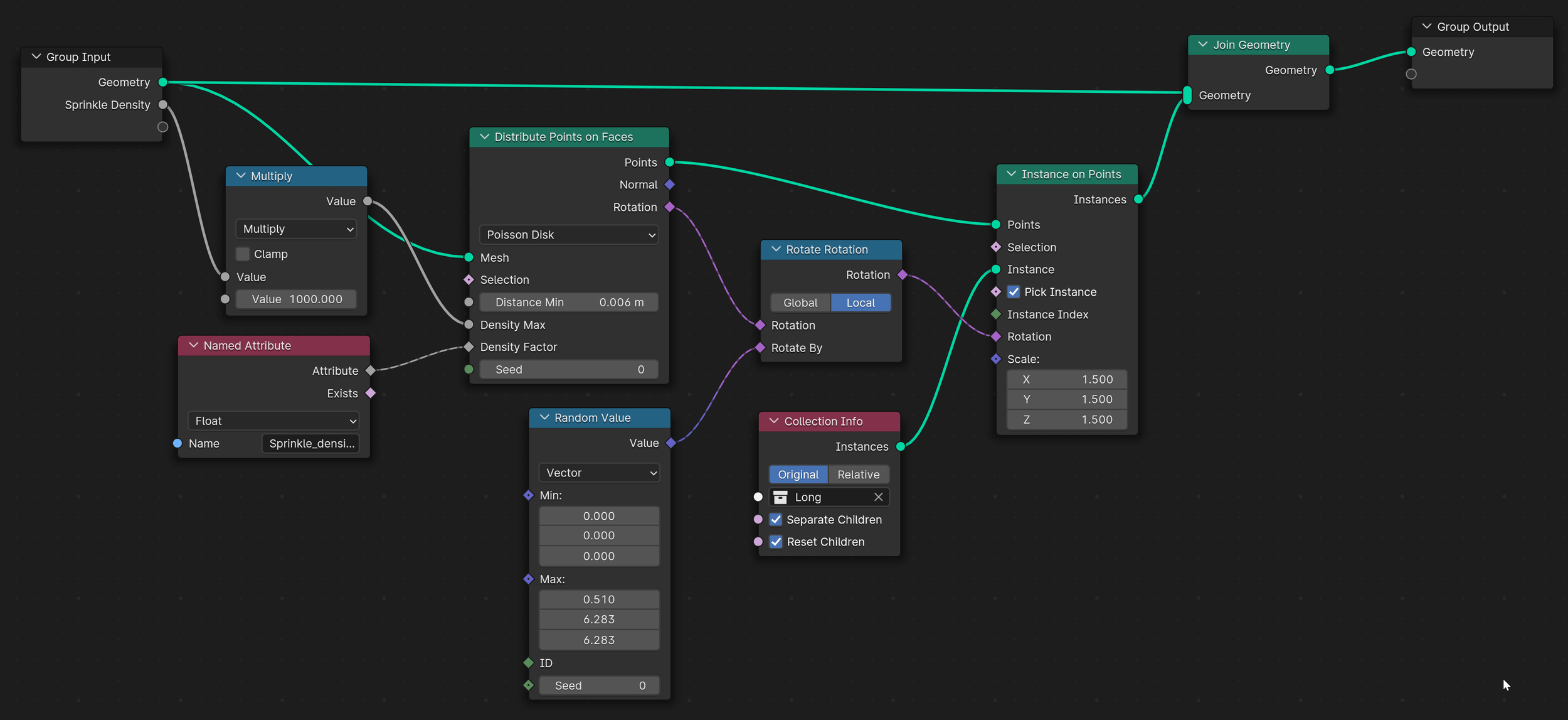
Donuts

A staple for the 3D world. Learned shaping, scatter, shrink-wrapping, geometry nodes, materials, and more.

Previous
Previous

3D Concept Car (WIP)